蒲公英算是业内起步较早的品牌,旗下的多款硬件设备都有着不错的口碑,让我们一起来看看这款蒲公英X4U随身WiFi怎么样吧~

在包装盒内仅有蒲公英X4U随身WiFi的本体与使用说明书,并无其它配件,机身外壳外白色塑料材质,正面印有蒲公英的LOGO,上方是两枚状态指示灯,分别是移动网络接入状态指示灯与无线网络状态指示灯。造型设计上相当简约,在机身上并无任何实体按键,采用的是USB-A接口用于供电,这款随身WiFi在便捷性相当的突出,机身体积尺寸96*33*11mm,而重量只有38克,整机非常轻巧轻松的放在口袋里携带外出。

这款蒲公英X4U随身WiFi内置了蒲公英流量卡,属于物联卡,可实现独立通信功能,即使无需按插SIM卡也可以连接移动网络,在背盖下是micro-SIM卡槽,用户可自行选择流量卡来联网,运营商与流量套餐选择更自由。

随身WiFi内置了蒲公英流量卡,在贝锐蒲公英小程序完成实名认证后,会赠送10GB体验流量,蒲公英流量卡和华为天际通卡一样,和联通直接合作,年费同为599,月享流量多了1000G,年包折合月租40多,可以月享3000GB流量,挺划算的无需担心流量不够用。

外置SIM卡支持使用移动、联通、电信三大运营商,比如哪家运营商信号强或者流量套餐实惠,哪个好用就用哪个,如果每月使用的流量不多的话,个人更倾向于使用外置SIM卡,假如是使用nano-SIM卡需要对准位置安装。

这款蒲公英X4U随身WiFi即插即用,只需将其插到电源设配器或者移动电源接口上即可使用,同时连接三台移动设备的情况下,实测随身WiFi的运行功率在2~3W左右,比如小酥的这款15000mAh的移动电源可持续运行12小时。

由于随身WiFi的运行功耗比较低,即便是使用笔记本电脑为其进行供电,对电脑续航时间的影响也不大,假如接入电脑会自动安装驱动,使用起来与电脑集成的网络接口无异,此时系统识别网络接口传输速率为150Mbps。

在网络连接正常的情况下,机身正面的两枚指示灯会呈现出淡蓝色常亮,这款蒲公英X4U随身WiFi仅支持2.4GHz频段,最高无线速率为150Mbps,支持高达八个设备同时接入,对于大部分用户来说足够使用了。

在控制界面右上角显示随身WiFi的网络状态,随身WiFi内置了流量控制功能,不同于一般不限量的宽带网络,移动套餐往往有不同时间与流量限制,假如放任之不理可能会产生额外的费用,对于使用不同流量的朋友来说,这个功能非常实用。

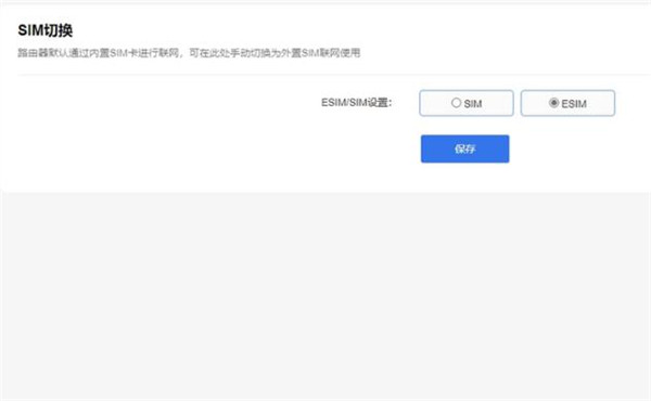
随身WiFi在默认情况下是使用内置蒲公英流量卡联网,相信不少人同时有两张SIM卡,部分手机仅能安装一张SIM卡,随身WiFi配合闲置的SIM卡连接网络,可节省主卡的流量,假如需要使用外置实体SIM卡进行联网通讯,安装后需要在后台进行手动切换。

随身WiFi完全可以实现有电就有网络,拥有与手机几乎一致的网络质量,方便程度不比手机要差,而手机开启网络热点会受很多外界影响,比如单独带上手机外出,平板电脑等移动设备就会自动断网,另外经常使用网络热点还会明显削减手机的续航时间。

至于无线信号覆盖与无线传输速率,必然是比不上传统的路由器,其实这并没有什么可介意的,不同于路由器只能固定在一个地方,随身WiFi可直接放置在背包里携带使用,兼容性好不受地域的限制,直接插笔记本电脑的USB接口上,直接可以进行上网。

随身WiFi除了用于为平板或笔记本电脑等移动设备提供网络连接之外,还可为户外监控摄像头等设备提供网络连接,即使在偏远场所宽带服务无法到达的情况下,只需将摄像头连接到随身WiFi的无线网络便能远程查看监控画面。

随身WiFi也可用于汽车驾驶出行等场景,比如为智能车载终端等提供网络服务,实现在线听歌、实时导航与地图查询,也可提供无线网络服务让乘客使用,排解长时间坐车的环境中无聊,提升行车的交互性和娱乐的便利性。

总评:这款蒲公英X4U随身WiFi外观造型简约小巧,可以轻松装在口袋里随身携带, 采用USB接口供电即插即用,机身内置蒲公英流量卡同时支持外置实体SIM卡,支持4G全网通,移动电信联通三家运营商的随意可选,满足了大众的差异化需求,而且提供了多种流量包可选。